Robotic Grasping & Manipulation

Model-free Grasp Planning

Fast grasp synthesis for cluttered scenes.

Exploratory Grasping

Adaptive exploration for uncertain objects.

Moving Object Grasping

Grasping arbitrarily moving objects in 3D space by local-global planning.

Spectral correlation grasping

Grasping by Spectral Correlation

Correlation-based scoring for grasp ranking.

Task-informed grasping

Task-informed Grasping

Task-aware grasp selection for success.

Exploratory Manipulation

Unfastening nuts by surface exploration.

Benchmarking grasp planning

Benchmarking Grasp Planning

We propose a methodology for reproducible experiments to compare the performance of a variety of grasp planning algorithms.

Human-supervised Autonomy

Autonomous grasping as an "operator assistance" technology at NNL Workington site.

Grasping deformable objects

Grasping Deformable Objects

Learning robust strategies for soft, non-rigid items.

Computer Vision & Perception

3D Edge Estimation

Unsupervised learning-based approach to estimate 3D edges in depth maps and point clouds.

Model Alignment and 6 DoF Pose Estimation

Aligning CAD models to sensor data for pose recovery.

Human Body Pose Estimation and Action Recognition

Multi-person pose tracking and activity understanding.

Pose Tracking

Pose tracking under complex backgrounds.

Robot State Estimation

Estimate full robot joint configuration from visual tracking of robot links.

3D Pose Tracking

Full 6 DoF pose tracking of objects with GPU-accelerated particle filters.

Gaze Control

Robot gaze control by visual tracking of objects in robot's task space.

3D Reconstruction and Material Recognition

Integrated perception for 3D structure and material understanding.

Material Recognition

Recognising various materials with weakly supervised DCNN.

Human-Robot Teaming

Variable Autonomy

Variable autonomy work.

Human Intent Recognition

A bayesian-based approach for human operator intent recognition in remote mobile robot navigation.

Assisted Telemanipulation

Integration of autonomous grasp planning with haptic assistance for human-in-the-loop manipulation.

Haptic Telemanipulation

Haptic assisted telemanipulation of desired objects from leaps - using visual object detection.

Human Intent Prediction

Probabilistic Human Intent Prediction for Mobile Manipulation: An Evaluation with Human-Inspired Constraints.

Motion Planning and Control

Coordinated Motion Planning

Path planning for mobile manipulator robots under non-holonomic and task constraints.

Mobile Navigation and Planning

Mobile robot localisation and contact-rich cutting task motion planning using 3D vision.

Robot Control with Contacts

Robot control during environmental contacts based on projected operational space dynamics.

Semi-autonomous Contact-less Cutting

High manipulability path planning for contact-less cutting in safety-critical environments.

Spectral-domain Visual Servoing

Direct visual servoing scheme for full 6D position of robot end-effector.

Dual-Quaternion Based Visual Control

Dual quaternion-based visual servoing for grasping moving objects.

Singularity-robust IK Solver

Singularity-robust IK Solver.

Multi-Robot Planning

Multi-robot vision-based task and motion planning for ev battery disassembly and sorting.

GMM-Informed Planning

Enhancing Robot Motion Planning in Obstacle-Dense Environments: Synergizing Gaussian Mixture Models with Rapidly-Exploring Random Trees.

AI & Machine Learning

One-shot Skill Transfer

GIFT: Geometry-Induced Functional Transfer for Category-level Object Manipulation.

Sim-to-real RL Policy Transfer

End-to-end example-based sim-to-real RL policy transfer based on neural stylisation with application to robotic cutting.

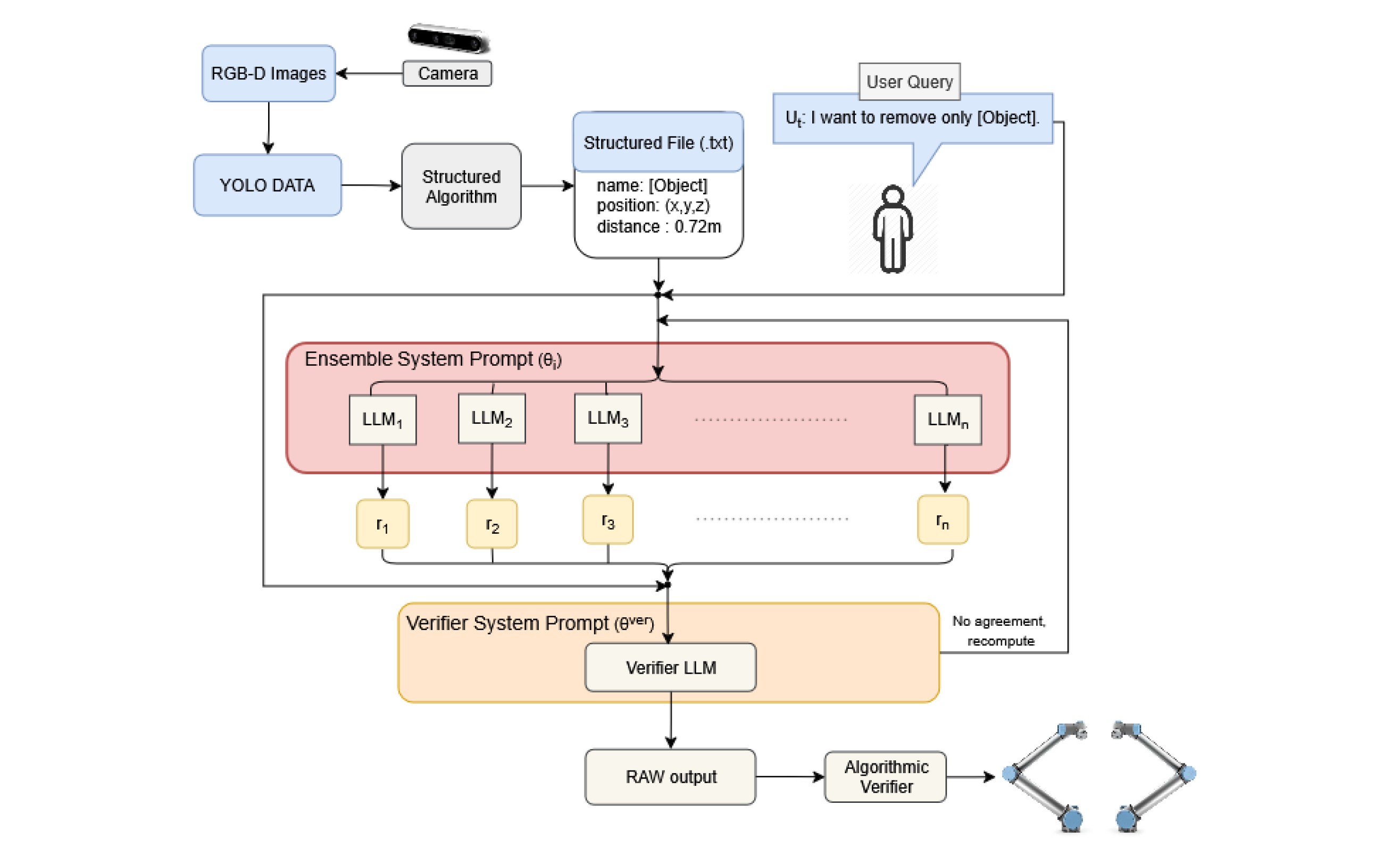
LLM Ensemble Planning

Intent-Driven LLM Ensemble Planning for Flexible Multi-Robot Disassembly.

Learning Robotic Milling

Learning Robotic Milling Strategies Based on Passive Variable Operational Space Interaction Control.

Unsupervised Learning

Unsupervised learnign methodology for estimating 3D edges in point clouds.

Unsupervised Pose Estimation

Unsupervised learning based full 6D pose estimation of objects in point clouds.

Industrial Deployments

Semi-automated Laser Cutting Version 2

Semi-automated Laser Cutting with Automatic Tool Change

Semi-automated Laser Cutting Version 1

Demonstration of Haptic Assisted Grasping